|
|
Hilfe zur Software
|
Die Bezeichnung "Gefahrenevaluierung" oder kurz "Evaluierung" in Österreich ist synonym der deutschen Bezeichnung "Gefährdungsbeurteilung". Die Software BaustellenPilot gibt dies in der jeweils ausgelieferten Version korrekt wieder (die Umschaltung der Bildschirmmaske erfolgt unter 'Allgemein' --> 'Konfiguration'.
Aus Gründen der leichteren Lesbarkeit wurde in dieser Hilfedatei lediglich der Begriff "Evaluierung" verwendet.
Nach dem Anlegen eines Projektes im Projektstrukturbaum (siehe Kapitel Bildschirmansicht Projekte) können Sie darin eine Evaluierung erstellen.
Um eine Evaluierung
anzulegen, klicken Sie auf das Projekt, zu dem Sie die Evaluierung erstellen
möchten, und danach in der Werkzeugleiste auf
.
Im folgenden Fenster müssen Sie den Namen Ihrer Evaluierung eingeben (z.B. "1. Evaluierung") und (falls verfügbar) die entsprechende Branchenlösung auswählen. Das Extra "Benutzerdefinierte Vorlagen" bietet darüber hinaus die Möglichkeit, eigene Vorlagen als Basis für eine neue Evaluierung auszuwählen.

Mit Klick auf OK wird die Evaluierung im Projekt-Strukturbaum angelegt, und zwar in Form einer (neutralen) Kopie der mitgelieferten Vorlagendatenbank (bzw. benutzerdefinierten Vorlage). Diese muss anschließend von Ihnen baustellenbezogen angepasst werden.

Nach Auswahl der Evaluierung können Sie rechts im Eingabebereich die Evaluierungsdaten eintragen. Diese Angaben werden für das Deckblatt und die Vorankündigung an die Aufsichtsbehörde verwendet.
Sie können die Evaluierung
mit einem Doppelklick auf das entsprechende Ländersymbol (
bzw.
) neben dem Evaluierungsnamen im Strukturbaum öffnen, um zur Auswahl der
Gefahren und Sicherheitsmaßnahmen zu gelangen.
Bei einer Lizenz für mehrere Konfigurationen werden die entsprechenden Länderflaggen zur Auswahl der jeweiligen Evaluierungsinhalte angezeigt.

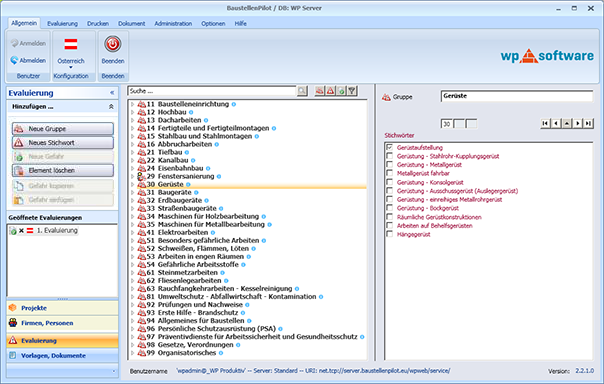
Im Strukturbaum sind die
Inhalte übersichtlich aufgelistet, strukturiert in Gruppen, Stichworte und Gefahren. Die
Struktur kann dabei in allen Ebenen auf- und zugeklappt werden. Die Navigation
kann sowohl über den Strukturbaum als auch über die Schaltflächen
im
Eingabebereich erfolgen.
Nach Klick auf eine Gruppe im Strukturbaum finden Sie rechts im Eingabebereich die Stichworte dieser Gruppe. Sie können hier auch die Gruppenbezeichnung bearbeiten.
Nach Klick auf ein Stichwort finden Sie rechts im Eingabebereich genauere Informationen zu diesem Stichwort. Sie können hier
Sie können in Ihrer
Evaluierung auch eigene Gruppen und Stichworte
erstellen. Klicken dazu auf
bzw.
in
der Werkzeugleiste. Es öffnet sich ein Fenster, wo Sie den Namen der Gruppe /
des Stichwortes eingeben können. Durch Klick auf OK wird die Gruppe bzw. das
Stichwort im Strukturbaum angelegt.
Um in ihrer Evaluierung Gruppen, Stichworte und Gefahren zu löschen, klicken Sie zuerst auf das Element, das Sie löschen möchten.
Klicken Sie dann auf
in
der Werkzeugleiste. Es öffnet sich ein Fenster mit einem Warnhinweis. Durch
Klick auf OK wird das Element mit allen nachgeordneten Elementen gelöscht.
Mit Klick auf einen Gefahreneintrag im Strukturbaum finden Sie rechts im Eingabebereich die entsprechenden Details:
Im Eingabebereich können Sie alle Einträge individuell bearbeiten und baustellenbezogen anpassen.
Neben den mitgelieferten Inhalten der Evaluierung haben Sie auch die Möglichkeit, eigene Gefahren zu beschreiben und Maßnahmen festzulegen.
Klicken Sie dazu auf das
Stichwort, zu dem Sie den Gefahreneintrag erstellen möchten, und danach auf
in
der Werkzeugleiste. Es öffnet sich ein Fenster wo Sie die Bezeichnung für die
Gefahr eingeben können. Nach Klick auf OK wird das Element an letzter Position
unterhalb des markierten Stichwortes erstellt.
Sie können anschließend die Details zur Gefahr im Eingabebereich bearbeiten.
Für die Sortierreihenfolge im Strukturbaum ist die 2-stellige Sortiernummer maßgeblich, die Sie bei einer eigenen Gefahr individuell wählen können.
Gefahren können auch kopiert und an anderer Stelle eingefügt werden.
Klicken Sie dazu auf die
zu kopierende Gefahr und dann auf
.
Markieren Sie nun das
Stichwort, bei dem Sie die zuvor kopierte Gefahr einfügen möchten. Klicken Sie
dann auf
um
die Gefahr an dieser Stelle einzufügen.
Hinweis: Sie können die Gefahr auch in eine andere Evaluierung kopieren. Dazu müssen Sie beide Evaluierungen auf die eingangs beschriebene Weise gleichzeitig öffnen.
Da die im Strukturbaum
enthaltenen Gefahren- und Maßnahmenvorschläge naturgemäß nicht für alle Baustellen gelten
können und entsprechend auszuwählen und anzupassen sind, sind diese nicht
automatisch Teil der Evaluierung. Daher finden Sie vor jeder
Gefahr ein Kontrollkästchen
, das
Sie durch Klicken aktivieren können. Mit dieser Auswahl legen Sie Umfang und Inhalte
der Evaluierung fest.

Wenn Sie alle Gefahren zu einem Stichwort selektieren möchten, klicken Sie einfach auf das Kästchen vor dem Stichwort. Damit sind automatisch alle zugehörigen Gefahren ausgewählt.

Durch Klick auf die
Schaltflächen
haben
Sie die Möglichkeit, die Anzeige im Strukturbaum wie folgt zu steuern:
... Nur Gruppen werden angezeigt
... Gruppen und Stichworte werden angezeigt
... Gruppen, Stichworte und Gefahren werden angezeigt
... Nur selektierte Gefahren werden angezeigt
Sie können auch nach einer Gruppe, Stichwort oder Gefahr suchen. Geben Sie im
Suchfenster am oberen Rand des Datenfensters den Suchtext ein: ![]()
Durch Klick auf die Lupe wird der Strukturbaum nach dem Text durchsucht.
Um Ihre Evaluierung auszudrucken, klicken Sie bei geöffneter Evaluierung in der Menüleiste auf "Drucken". Der Ausdruck umfasst alle in der Evaluierung selektierten Gefahren.

Sie finden dort folgende Formulare für den Ausdruck:
| 01 Deckblatt: | mit allgemeinen Angaben zur Evaluierung bzw. zur Baustelle |
| 02 Inhaltsverzeichnis: | Enthält die Gruppen und Stichworte |
| 03 Kurzform: | Gruppen, Stichworte mit Quellen und Gefahren |
| 04 Standard: | Gruppen, Stichworte mit Quellen, Gefahren und Kurztexte |
| 05 Langform: | Wie Standard, jedoch zusätzlich mit Langtexten für die Mitarbeiter-Unterweisung. |
| 06 Querformat: | Wie Langform, jedoch Inhalte in einer übersichtlichen Tabelle im Querformat |
Wählen Sie nun das gewünschte Druckformular. Es öffnet sich ein Fenster mit einer Druckvorschau. Klicken Sie
links oben auf
,
um die Evaluierung zu drucken.
Die den einzelnen Stichworten zugeordneten gesetzlichen Quellen, Verordnungen und Regelwerke unterliegen fallweisen Änderungen, die von WP-Software berücksichtigt und in die Vorlagen eingearbeitet werden. Bei Neuanlage einer Evaluierung profitieren Sie stets von den aktuellsten Inhalten. In bestehende Evaluierungen werden diese jedoch nicht automatisch übernommen, da dies nicht in jedem Fall gewünscht sein wird.
Um die Gesetzesquellen einer bestehenden, älteren Evaluierung auf den neuesten Stand zu bringen, klicken Sie auf
im Menüpunkt "Evaluierung". Nach einer Sicherheitsrückfrage werden alle Quellen dieser Evaluierung aktualisiert. Die Evaluierung muss danach neu geöffnet werden, um die aktualisierten Inhalte anzuzeigen.
Bisherige Anwender der Software EVASoft haben die Möglichkeit, in EVASoft erstellte Evaluierungen / Gefährdungsbeurteilungen (Dateiformat *.eva) in den BaustellenPilot zu importieren und dort bequem weiterzubearbeiten.
Klicken Sie dazu im Strukturbaum der Ansicht Projekte ein Projekt mit der rechten Maustaste an. Wählen Sie dann im Kontextmenü "Importiere EVASoft-Datei". Geben Sie anschließend eine Bezeichnung für die Evaluierung an (diese kann nachträglich geändert werden).
Im nächsten Schritt geben Sie bitte den Pfad zu der EVASoft-Datei an. Nach Klick auf OK wird die Datei hochgeladen und erscheint danach als Eintrag im Strukturbaum. Die Evaluierung kann jetzt wie beschrieben geöffnet und bearbeitet werden.
Achtung!
Der Import wird über die Auswahl der Oberflächensprache gesteuert. Wenn Sie eine Gefährdungsbeurteilung für die Version Deutschland importieren wollen, muss die Oberflächensprache auf Deutschland eingestellt sein. Ansonsten bleiben die Inhalte der Gefährdungsbeurteilung leer!
Anwender der Software BauKoord haben die Möglichkeit, im BaustellenPilot erstellte Evaluierungen / Gefährdungsbeurteilungen zu exportieren und auf diese Daten (Dateiformat *.evb) über eine Schnittstelle in BauKoord zuzugreifen.
Klicken Sie dazu in der Ansicht Projekte mit der rechten Maustaste auf die Länderflagge bei der gewünschten Evaluierung. Wählen Sie dann im Kontextmenü "BauKoord-Export" und speichern Sie die Exportdatei lokal auf Ihrem Rechner. Auf diese Datei kann aus der Software BauKoord zugegriffen werden (dort in der Maske "Maßnahme Langform bearbeiten", Register "Evaluierung" / "Gefährdungsbeurteilung).